Huzaifa Arif

Ph.D. Candidate | Rensselaer Polytechnic Institute | Trustworthy AI Researcher

prof_pic.jpg

📧 arifh@rpi.edu | huzaifaarif20@gmail.com

📞 (518) 961-8482

I am a fifth-year Ph.D. candidate and researcher with multiple first-author publications in trustworthy AI. My work focuses on exposing and mitigating privacy and safety vulnerabilities in Large Language Models, demonstrated through research at IBM and LLNL.

I am open to collaboration.

Research Interests

My research spans several key areas in trustworthy AI:

  • LLM Safety & Alignment: Parameter-efficient methods for steering large language models towards safe behavior
  • Privacy in ML: Exposing and mitigating privacy vulnerabilities, including novel attacks like association leakage
  • Federated Learning: Improving utility-privacy tradeoffs through model reprogramming and differential privacy
  • Bias & Fairness: Developing algorithms for fair federated learning and mitigating demographic bias

news

Nov 11, 2025 🔬 New preprint released! “Patching LLM Like Software” work from IBM 2025 internship now available on arXiv. Lightweight safety improvements for large language models!
Sep 01, 2025 🏆 Awarded the Founders Award of Excellence (Top 1% Graduate Students at RPI) for excellence in academics and overall leadership.
Apr 15, 2025 🥈 2nd Place at the 3 Minute Thesis Competition for my thesis presentation. Listen to my pitch!
Apr 01, 2025 🎯 Successfully defended my PhD Candidacy Exam!
Dec 15, 2024 🏅 Awarded the Belsky Award for Computational Science and Engineering 2025 (Top 6 Graduate Students for Excellence in Research). Learn more
Dec 10, 2024 📄 Three papers accepted! Data leakage work from IBM internship accepted to SATML 2025, federated learning work to TMLR 2025, and weather prediction attacks from LLNL internship to AAAI 2025.
Oct 01, 2024 📚 Book chapter published! First author on “Utility Privacy Tradeoff” chapter in Federated Learning for Medical Imaging book.
Aug 01, 2024 📜 Patent published! “Reprogrammable FL” patent now publicly available (US20240256894A1).
Feb 01, 2023 🎉 IBM internship work published! “Reprogrammable-FL” research from IBM 2022 internship accepted to SATML 2023. Novel federated learning approach with model reprogramming techniques.

selected publications

  1. PatchLLM.gif
    Patching LLM Like Software: A Lightweight Method for Improving Safety Policy in Large Language Models
    Huzaifa Arif, Keerthiram Murugesan, Ching-Yun Ko, and 3 more authors
    Nov 2025
    arXiv preprint
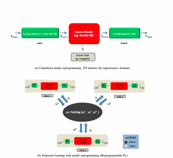
  2. Reprog.gif
    Reprogrammable-FL: Improving Utility-Privacy Tradeoff in Federated Learning via Model Reprogramming
    Huzaifa Arif, Alex Gittens, and Pin-Yu Chen
    In IEEE Conference on Secure and Trustworthy Machine Learning, Feb 2023
  3. PEEL.gif
    PEEL the Layers and Find Yourself: Revisiting Inference-time Data Leakage for Residual Neural Networks
    Huzaifa Arif, Keerthiram Murugesan, Payel Das, and 2 more authors
    In IEEE Conference on Secure and Trustworthy Machine Learning, Apr 2025
  4. KFFL.gif
    Group Fair Federated Learning via Stochastic Kernel Regularization
    Huzaifa Arif, Pin-Yu Chen, Keerthiram Murugesan, and 1 more author
    Transactions on Machine Learning Research, Apr 2025